The following diagram illustrates how the Connect bounce handler works.
| ID |
Name |
Redirect |
Archive |
Scope Code |
Handle Order |
| 4 |
Persistent Bounce Handler |
No |
No |
1 |
1 |
| 5 |
Temporary Bounce Handler |
No |
No |
1 |
2 |
| 1 |
Context Not Found Handler |
Yes |
Yes |
2 |
3 |
| 8 |
Cust Email Properties Handler |
No |
No |
2 |
20 |
| 9 |
Change to Text Handler |
Yes |
Yes |
2 |
30 |
| 6 |
Unsubscribe Handler |
Yes |
Yes |
2 |
40 |
| 3 |
Auto Reply Handler |
Yes |
Yes |
2 |
200 |
| 7 |
Double Permissions Handler |
Yes |
Yes |
3 |
300 |
| 2 |
Unexpected Reply Handler |
Yes |
Yes |
2 |
10000 |
Scope Code:
- Initial
- Global
- Message
- Company
DSN Bounce Handler
The DSN bounce handler checks the incoming email for the phrase
message/delivery-status. If the phrase is present, the incoming email is
considered DSNReport (Delivery Status Notification Report). This report is parsed
for the keyword
Action.
- If the value of the Action tag is Failed then Connect
considers this as a DSN Failure.
The keyword_match column in REPLY_HISTORY has the following:
DSN Bounce: action=xxx, status=yyy, diagnostic-code=zzz
Note: This is considered as a permanent bounce. REPLY_HISTORY has reply_handler_id=4 in
case of a DSN Bounce.
Persistent Bounce Handler
Connect parses various parts of the incoming email (like subject, to, from and
the body of the email) for keywords listed in the Persistent bounce reply
handler filter. (Mail Receiving | Advanced).
If there is a keyword match then Connect considers it a Persistent Bounce.
Temporary Bounce Handler
Connect parses various parts of the incoming email (like subject, to, from and
the body of the email) for keywords listed in the Temporary bounce reply
handler filter. (Mail Receiving | Advanced).
If there is a keyword match then Connect considers it a Temporary Bounce.
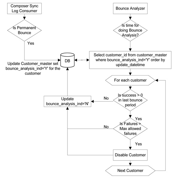
Bounce Analysis
Bounce Analysis is run in the time window as specified by the system parameter
Hour range of day when bounce analysis is allowed to run. (Database |
Advanced)

- Whenever a composer sync log contains a permanent bounce, the
bounce_analysis_ind=Y is updated for the corresponding customer in
CUSTOMER_MASTER.
- Bounce Analyzer (when it is time to do bounce analysis) fetches all
customers whose bounce_analysis_ind is set to Y.
- Get X=number of email sent successfully to the customer in the last Z
minutes, where Z is the time period set in the system parameter The
period of bounces happens before we unsubscribe a customer.
(Database | Advanced)
- Get Y=number of failed deliveries for the customer.
- If (X=0) and (Y > value specified in system parameter Max number of
bounces before we unsubscribe customer (Database | Advanced)), do
the following:
- Update all rows where the status_code in (0,1) in CUSTOMER_QUEUE
corresponding to this customer with status_code=104.
- Update status_code=2 (Unavailable) in CUSTOMER_MASTER for the
corresponding customer.
- Set bounce_analysis_ind=’N’ for the customer.